myrene
Medlemmer-
Innlegg
116 -
Ble med
-
Besøkte siden sist
-
Dager vunnet
1
Innholdstype
Profiler
Forum
Blogger
Nedlastninger
Artikler
Regler
Hendelser
Galleri
Store
Alt skrevet av myrene
-
Har fått kortet, men får denne meldingen under kompilering: C:\Program Files (x86)\Arduino\libraries\SoftPWM\SoftPWM.cpp:26:20: fatal error: avr/io.h: No such file or directory #include <avr/io.h> ^ compilation terminated Noen som vet hvorfor?
-
Jeg kommer tilbake med mer info når jeg får den, takk for all hjelp
- 24 svar
-
- 1
-
-
Ok, da var du litt før meg med en løsning som jeg ikke hadde lest. Da har jeg ett alternativ hvis løsningen jeg nettopp bestilte ikke virker ?
-
Jeg prøver meg med en slik, så får jeg se hvordan det går om ett par mnd. https://www.aliexpress.com/item/33009924785.html?spm=a2g0o.productlist.0.0.409b301c1tcQ3z&algo_pvid=5e05a3a0-86b6-4f24-be73-63ff72d0786e&algo_expid=5e05a3a0-86b6-4f24-be73-63ff72d0786e-4&btsid=2bffb7de-f610-4557-aa3a-2aa9059ae0d2&ws_ab_test=searchweb0_0,searchweb201602_7,searchweb201603_53
-
Etter det jeg kan se, så kan en med foreslått løsning kun motta digitale målinger og ikke Analoge. Sensoren min gir 0.5V-4.5V mens det jeg kan se, så er det kun digitale innganger på Arduinoen min. Finnes det Arduinoer som også har inngang for 0.5V-4.5V ?
-
Javel? Jeg har liggende 2 stk. ESP8266 med releutganger og WiFi modul på, men hvordan setter jeg denne opp mot min HS3 som kjører på Windows? Her er jeg helt blank.
-
Trykket på Poll, men Node 39 gir ingen tilbakemelding utenom intern temperatur, så det betyr vel at Smart Implant er ubrukelig til dette formålet. Jeg hadde den liggende, og tenkte den var ok til dette, men jeg får se meg om etter en annen løsning til å lese av trykket.
-
Forøvrig må jeg innrømme at jeg er særdeles imponert over deg Moskus og alle dere andre som bruker tid på å lære opp oss noviser. Dere gjør en kjempejobb, og er raskt på pletten når det ønskes råd. Selv er jeg pensjonist, og driver med dette som hobby hjemme og på hytta, ikke noe mer. Dermed er jeg litt til og fra, da jeg som regel fikser ting selv via dere og web, men her er jeg på bar bakke. Dere svarer jo innen minutter eller timer, ære være dere for hjemmeautomasjon i Norge (verden, jeg ser du Moskus og andre er aktive ute også). Uten dere hadde det blitt kjedelig, og utrolig mye bom konfigureringer og frusturasjon. Igjen, takk for alt dere bidrar med, det er uerstattelig.
- 24 svar
-
- 1
-
-
Ja, jeg vet jeg har mange "svin på skogen" når det gjelder navngiving, du har helt rett, men det var nå hvordan jeg får data ut av en Smart Implant jeg nå var ute etter ?
-
-
Ja, bortsett fra at jeg har gjort Punkt 4.6 da dette er 3 wire
-
Prøver å monitorere vanntrykket med en slik https://www.ebay.com/itm/Pressure-Transducer-Sender-Stainless-Steel-0-4-5V-For-Oil-Fuel-Air-Water-Great/253624497965?ssPageName=STRK%3AMEBIDX%3AIT&var=552852737242&_trksid=p2060353.m2749.l2649 og en Fibaro FGBS-222. Har koblet det opp, og trykksensoren gir volt ut, og Smart Implant er lagt inn uten feilmeldinger i HS3, men hvordan får jeg lest dataene? Noen som vet?
-
Tja, jeg har bare halvparten av det du har på hver plass (hytta og hjemme), men de nodene som jeg følger med på, synes jeg det er greit å huske nummeret på, og så finne de ved å liste opp på Name. Det er selvfølgelig en smakssak, og jeg har forsøkt med mange forskjellige måter å sortere på, og ha kommet til at dette passer bedre for meg. Jeg har bare drevet med dette 7-8 år, så jeg kan ikke si at jeg er noen veteran, men noe erfaring har jeg fått.
-
Det er bra, men jeg foreslår å endre teksten slik, så en kan sortere på Name: No Status Hus Stue 10 Taklys TV stoler Status Was Reset Node 10 Z-Wave Application Status Reset Application Status 40,030 kW Hours Node 10 Z-Wave kW Hours Today 21:32:40 Reset Accumulated Values 3,5 W Hus Stue Strømforbruk taklys TV stoler Today 21:55:51 20% Hus Stue Taklys TV stoler Today 20:55:30 Off On On Last Level Start Dimming Stop Start Brightening 0 Watts Node 10 Z-Wave Watts 1 09.05.2019 08:12:14 No Status Hus Stue 12 Taklys spisebord Status Was Reset Node 12 Z-Wave Application Status Reset Application Status 129,880 kW Hours Node 12 Z-Wave kW Hours Today 22:14:35 Reset Accumulated Values 8,3 W Hus Stue Strømforbruk taklys spisebord Today 21:55:37 25% Hus Stue Taklys spisebord Today 20:55:29 Off On On Last Level Start Dimming Stop Start Brightening 8,700 Watts Node 12 Z-Wave Watts 1 21.05.2019 11:21:56
-
Ok, skal prøve det. Har gjort det flere ganger tidligere, men har ikke latt det gå mer enn en dag før jeg har restartet igjen, da det blir veeeeldig treeegt.
-
-
-
Ja, hundrevis av ganger på alle mulige måter. Full optimize, backup og restore uten optimize, med optimize på en sentral node, og med noen få sentrale noder. Alt jeg kan tenke på. Har studert alle dine forslag på forskjellige måter det siste året. Resultatet er stort sett det samme.
-
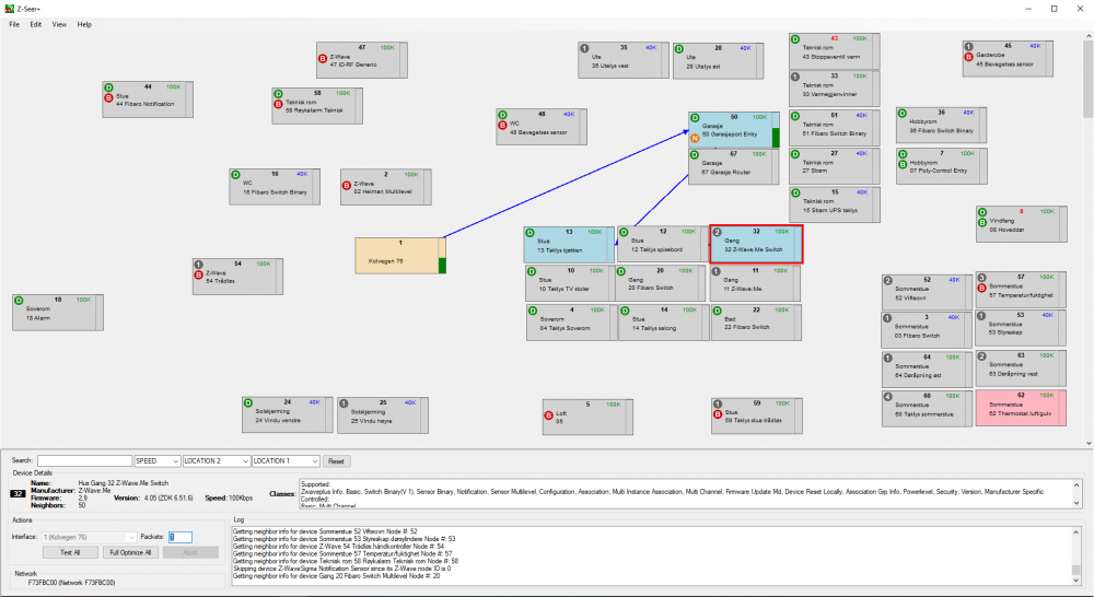
Her er også noe som er merkelig med routingen. 32 går via 13 og 50, med 40k mens 13 går direkte med 100k
-
-
Jeg har 2 stk Haseman DRS6-AI - Z-Wave DIN Rail 6x2kW Universal Switch module, 4 Inputs: http://store.zwavecenter.com/index.php?route=product/product&path=59&product_id=362 Disse er side om side med 7 stk Haseman DD1-2 - Z-Wave DIN Rail Universal Dimmer v2 250W (Insert Fibaro FGD-212) http://store.zwavecenter.com/index.php?route=product/product&path=59&product_id=50 Det skjer også at Fibaro FGD-212 også står til 9.6k men ikke til vanlig. Det er DRS6-AL som stadig kobler seg opp med 9.6k men ikke alltid. I tillegg har jeg i ett annet skap i en utestue 2 stk Qubino Flush Shutter DC En av disse kobler seg også opp med 9.6k, men ikke den samme hele tiden
-
Det er nok ikke dekning, da det stort sett gjelder noder som står tett med andre node som ikke har dette problemet. Når jeg skriver tett, er det noder med DIN montering i samme skap. Jeg har også smme problem med noder som står i samme rom, og det varierer hvem det gjelder. Ene øyeblikket er det 9.6k, andre ganger 40k og så 100k.
-
Er det fortsatt ingen som kjenner til hvorfor 100k enheter kobler opp på 9.6k gjennom andre 100k enheter?
