Vinnerliste
Populært innhold
Viser innholdet med mest poeng siden 31. okt. 2024 i Innlegg
- 
	Som noen av dere kanskje husker (og kanskje til og med har) så lanserte Sats et treningsspeil for noen år tilbake for 13000 kroner pluss abonnement. Det var låst ned temmelig bra med en Androidenhet inni. Men nå er det 'problemet' løst. 🙂 Det fine med dette speilet er at det ikke er stygt og at det har en 43" skjerm innvendig som er sånn passe stor for et smartspeil 🙂 Flere slike speil ender nå opp på finn, billigste jeg har kjøpt kostet meg 700 kroner (de som skal ha flere tusen for dem må nok vente lenge på å få solgt). I tillegg trenger du en ny driver til skjermen som fås kjøpt på eBay og en kilde, typisk en Raspberry Pi. Har lagt ut litt info med bilder og video og en komplett oppskrift på hvordan dette gjøres her. Enjoy!7 poeng
- 
	Jeg har laget min første Home Assistant-integrasjon - Google pollen! Jeg kan egentlig ikke Python, men kan programmere i andre språk. Så jeg klarer å lese og forstå Python, men ikke å «skrive det fra bunn». Ble ganske imponert over Github Copilot, som ganske kjapt og enkelt lagde en fungerende kode som jeg kunne bruke som utgangspunkt! Koden ligger her: https://github.com/svenove/home-assistant-google-pollen7 poeng
- 
	Da har jeg tatt avskjed med HomeSeer etter snart 20 år til fordel for Home Assistant. Jeg må si at jeg er mektig imponert over hvor enkelt integrasjoner bare popper inn. Har nå fått flyttet over alle Z-wave, Zigbee og RFXCom, samt fått opp Reolink kameraer, varmepumper, Nissan-tilkobling, Tibber, Yr, Sonos, TP-link mesh, Yale dørlås og en del andre Wi-Fi enheter jeg har i huset. Har ikke hatt noen problemer med å få dette satt opp overhodet. Z-wave var så enkelt som å flytte over USB-stick'en, siden den inneholder hele nettverket. For Zigbee valgte jeg å kjøpe en ny USB-stick (Sonoff 3.0) og legge til device på nytt inn i ZHA-integrasjonen. Dermed kunne den gamle PC'en fortsatt styre de enhetene jeg ikke hadde fått flyttet over. Skal sies at det gamle Zigbee-oppsettet kjørte på en Raspberry Pi med en Conbee stick. Kommer ikke til å savne noen av delene. Nå kjører alt på en Gigabyte Brix GB-BRR5H-4500 med 16 GB RAM (tenker å oppgradere til 32). Så nå er det bare å bygge noen kule dashboard og se på flere muligheter for å koble sammen enheter i forskjellige automasjoner.7 poeng
- 
	Hei! Det jobbes kontinuerlig med oppdateringer for komfyrvakt. Komfyrvakten følger også Zigbee standard så langt det lar seg gjøre. Da komfyrvakt ikke har noen egen standard i Zigbee 3.0 må det dessverre noen egne tilpasninger til for å få dette så nært optimalt som mulig. Når det er sagt så er det hovedsakelig rapportering som er fokus for produktet (sensortemperatur, strømforbruk, alarm og relé status). Kontroll av selve reléet er begrenset til kun å kunne slå dette av via Zigbee protokollen (krav for sertifisering - Vi har også vurdert å fjerne dette i fremtidig oppdatering og kun ha rapportering om status). Det jobbes med en firmware oppdatering for produktet som skal rette kWt oppdateringen (Rapporteres kun 1 gang pr døgn via Zigbee) samt generelle stabilitetsendringer. Vi jobber også med en OTA oppdateringsløsning via BT for de plattformer som ikke har OTA via Zigbee innebygget som gjør det enklere å få de nyeste oppdateringene på produktet. Vi har tidligere vært i dialog med Nabucasa direkte for en "Works with Home Assistant" sertifisering uten at vi kom i mål den gangen. Det er en del praktiske ting samt kostnadsspørsmål som må på plass. Når det er sagt så tar jeg dette absolutt med videre. Hva er deres foretrukne løsning for integrasjon i HA? Z2M eller ZHA?6 poeng
- 
	6 poeng
- 
	Montert 2 meter Hue LED-stripe i senge-gavlen i dag. Ettersom det er stoff som antakelig ikke holder så godt på stripa så valgte jeg å feste den på en hjørneprofil i metall for gips, som jeg hadde liggende. Ettersom limet på stripa hefter dårlig tapet jeg over stripen der hvor det ikke er dioder med Isola fuktsperretape. Denne tapen holder etter min erfaring bra på det aller meste. For å få inn profilen i gavelen så lagde jeg et snitt i den på midten slik at den ble mulig å bøye. Inne i gavel så skrudde jeg den opp. LED-stripen ligger helt ytterst i rommet over i gavel-en, dermed er det umulig å se diodene direkte selv om man ligger helt inntil. Dermed ser man kun direkte lys, slik man skal dra LED-striper. Så resultatet:5 poeng
- 
	5 poeng
- 
	Høstens første frost krever alltid litt ekstra arbeid så det er greit å få et varsel noen dager i forkant. Hjul på bil må skiftes, vannslange må innendørs, utekrane må sjekkes at den er tom for vann og campingvogn sine vannbeholdere må tømmes. Så da er et varsel i HA laget slik som dette Det er kun et lett synlig bilde som har en betingelse for synlighet. Først laget jeg en sensor som viser laveste temperatur meldt de nærmeste dagene. - template: - trigger: - trigger: state entity_id: weather.orstad_utsyn action: - action: weather.get_forecasts data: type: daily target: entity_id: weather.orstad_utsyn response_variable: wd sensor: - unique_id: laveste_temperatur_framover name: "Laveste temperatur framover" unit_of_measurement: "°C" state: "{{ [state_attr('weather.orstad_utsyn', 'temperature')|float(0), (wd['weather.orstad_utsyn'].forecast | rejectattr('templow', 'undefined') | map(attribute='templow')|list|min)]|min|round(1) }}" Deretter en binær sensor som bruker laveste temperatur sammen med måned. Jeg trenger ikke varsel om høstens første frost i desember til mai. -template: - binary_sensor: - unique_id: bbb82639-7432-4f3f-8950-a5c860a6ede0 name: frostvarsel state: "{{ states('sensor.laveste_temperatur_framover')|float < 2 and (now().month == 9 or now().month == 10 or now().month == 11) }}" Selve kortet er lagd som dette5 poeng
- 
	Vi åpner nå tre nye forum for direkte kommunikasjon med smarthus leverandørene! Vi har snakket med tre av de store smarthus leverandørene og signalisert et behov for enkelt å kunne kontakte kompetente personer hos dem for å få svar på mer kompliserte tekniske spørsmål. Det viste seg at de også hadde et ønske om å kunne få ryddet opp i en del feilinformasjon og myter som flyter rundt i sosiale fora. Dette er organisert rundt et eget forum for hver leverandør der det som vanlig er oss forumdeltakere som spør og svarer på det vi kan, men i tillegg vil det være representanter for leverandøren der med egne brukere som kan gi fasit eller korreksjoner. Leverandørenes brukere vil være klart merket så det vil ikke være tvil om hvem du får svar fra. Hvert forum vil ha en underkategori for spørsmål og svar og en for generell diskusjon og kommunikasjon. Forumene finner du her: https://www.hjemmeautomasjon.no/forums/forum/110-leverandører/ Vis full oppføring5 poeng
- 
	For dem som har HAOS eller Supervisor, f.eks på en Raspberry Pi, kan dere benytte denne Add-On: https://github.com/haugeSander/Homely-HA-Addon. Denne benytter løsningen til yusijs: homely-mqtt, og gjør den til en funksjonell add-on. Har ikke sett på å legge den inn på HACS, vet ikke om det er en mulighet. Den er ikke testet over lengre tid, mistenker at tildelt minne vil fylles opp over tid, som kan føre til at den krasjer. Ved å skru på "Watchdog", vil den restarte om dette skjer. For å aktivere/installere den: 1. Gå inn på Add-on > Add-on store > Klikk på tre prikkene i høyre hjørne 2. Klikk på "Repositories", kopier inn github lenken over, og "Add" 3. Refresh Add-on siden, scroll ned til du finner add-on: "Homely MQTT Bridge" 4. Klikk på den, så klikk "Install" 5. Inne på Configuration, legg inn verdiene som trengs a) MQTT-Host kan være core-mosquitto for Mosquitto broker, og core-emqx for EMQX 6. Sørg for at MQTT user og password er de samme som er brukt i MQTT broker 7. Dersom alt er konfigurert riktig, vil du kunne se blant annet: Starting Homely MQTT Bridge..., og Authenticated, og loaded X home.4 poeng
- 
	Ok nå har jeg lekt ganske mye. Laget meg en template sensor som bruker Nordpool input, og så har jeg satt opp en gjeng med hjelpere for å ha data om nettpriser for dag/natt, moms, strømselskap osv osv. Alt kan nå konfigureres via GUI, eneste som blir litt massivt er selve template sensoren men den setter man jo opp bare en gang. Synes det ble ganske bra! Nå skal jeg bare se over litt tid om det fungerer stabilt.4 poeng
- 
	"Feilen" ligger i betingelsene dine: Når sikringen har gått vil garasjelyset aldri kunne bli "OFF". Dermed sørger denne linja: ... for å trigge eventet hvert eneste sekund. "For at least XX" er skummelt å bruke som første betingelse. Bruk heller "for exactly 10 m", så slipper du problemet 🙂 Som en ekstra betingelse går det som oftest utmerket å bruke "for at least". Se FAQ nederst i HS skolen del 7:4 poeng
- 
	4 poeng
- 
	Da er jeg i boks med fjernstyring av Alde 3000 vannbåren varme og fjernstyring av stigetrinn i bobilen. Kabler var greie å komme til. I boksen er en RPi 3B+ og 2x4 rele som styres av Node-RED med Node-RED Dashboard som brukergrensesnitt. Som en bonus fikk jeg også med meg zigbee2mqtt, Mosquitto og en G-sensor som forteller meg om bilen står beint. Det hele plassert i custom designet 3D printet boks:4 poeng
- 
	3 poeng
- 
	Nå endelig kommer Glendimplex med mye bra snart. Både ny app, nye integrasjoner mot homey, ha osv De vil også ha fokus på nye smartstyrings produkter3 poeng
- 
	Nå starter min prosess med å koble av enheter og avregistrere Futurhome Hub. 🥳 Bildet viser innkjøpt utstyr. Kort oppsummert; Home Assistant Green kr 1214,- Zigbee USB dongle kr 399,- Z-wave USB dongle kr 300,- 1TB Ssd harddisk kr 954,- To USB forlengerkabel kr 150,- Totalt kr 3017 Kunne klart meg uten Ssd og Zigbee dongle og havnet på kr 1664,- men det er lite fremtidsrettet imho. Så foreløpig ligger jeg ca 1000 under en Homey pro. Blir nok en del lesing og forsøk (knoting antagelig) før dette er oppe og står i full drift. Wish me luck 🙏🏼🤞🏼😇3 poeng
- 
	3 poeng
- 
	Det er ingenting som prinsipelt skiller FutureHome's forretningspraksis fra alle andre som selger sky-avhengig hardware. Det er helt irrelevant om abonnementskostnaden var 0, 10, 100 eller 1000 kroner måneden den dagen det viser seg at det er for lite til å opprettholde skytjenesten. Det er komplett urealistisk å tro at noen klarer å selge slike tjenester til høy nok pris til å garantere evig drift. Derfor vil du som kunde på et eller annet tidspunkt oppleve at prisen øker drastisk og/eller at tjenesten faller bort. Alternativet er helt åpenbart. Ikke kjøp hardware som er avhengig av skytjenster. Skal FutureHome kritiseres så er det mer interessant å se på markedsføringen av de komponenter som evt viser seg å ikke fungere uten sky. Dersom de var annonsert som åpne, eller på en måte som må forstås som åpne ("zigbee" f.eks), så er jo markedsføringen misvisende. Men det er uansett nokså poengløst å angripe det etter at konkursen er et faktum... Se heller på hva de andre som ennå ikke er konkurs holder på med.3 poeng
- 
	Jeg har samlet litt info for Futurehome brukere som vil bytte til Home Assistant. For de som er i tvil om valg av hub - se denne: https://youtu.be/vVaup-vrOSU?si=yEjY8gsq7ic7bUPX Generelt vil jeg si at de som vil ha noe som bare virker bør holde seg til Futurehome, betale abonnement og gi dem en sjanse. Home Assistant har blitt veldig mye enklere men er fortsatt mye mer krevende enn Futurehome. Det gir større muligheter, men stiller også krav til deg som bruker. Og det er ingen telefonsupport. Video om oppsett av HA Green: https://youtu.be/42GKCaB1xSg?si=WjJrn-40fIOR2xmQ fra 3:58 Mer grundig video: https://youtu.be/Z4gvkmJ8q48?si=PZUxlnrBMtp-MPfa Men merk at IP adressen som brukes i starten er et eksempel. Bruk http://homeassistant.local:8123 som angitt på skjermen under IP adressen. Fra 8:45 (det konkrete fra ca 10:30) vises installasjon av Zigbee dongle og oppsett av ZHA. Ekstenderkabelen bør brukes, det gir bedre rekkevidde for radiosignalene. Futurehome utstyr resett: Trykk og hold inne knappen på enheten i 5 sekunder, ref: https://support.futurehome.no/hc/no/articles/5347976198173-Futurehome-16A-relé Termostat: Sett termostaten i inklusjonsmodus ved å holde nede minus-knappen i 8 sekunder. (Zigbee-ikonet blinker på termostaten), ref: https://support.futurehome.no/hc/no/articles/5347913826077-Futurehome-Termostat HAN-sensor: hold inne knappen ved siden av LED-lyset i 15 sekunder. Den skal nå begynne å blinke igjen og gå i inkluderingsmodus, ref: https://support.futurehome.no/hc/no/articles/6549382163613-Futurehome-HAN-sensor Info om alle Futurehomeprodukter: https://support.futurehome.no/hc/no/sections/16473752972189-Futurehome-produkter3 poeng
- 
	Bare til info: Jeg har syv kameraer og flere hundre enheter koblet til min Rpi5 (som var tidligere en Rpi4). Både på Rpi4 og Rpi5 kjørte dette med ca 1% prosessorutnyttelse og på Rpi5 er det så lite belastning av vifta sjelden går. En PC er sikker fint, men en trenger ikke det hvis det kun er HA som skal kjøre på den. Med tanke på oppetid så anbefaler jeg dedikert hardware. Og gjerne kjøp to Rpi, SSD og zigbee/zwave pinner så har en noe på lager og kan ta dette i bruk umiddelbart hvis noe skulle svikte. Men dette blir jo veldig avhengig av hvor langt en strekker det. Sørger en for at lys og varme kan styres manuelt så er det også lettere å være uten automasjon en uke mens en venter på postgang og nye enheter.3 poeng
- 
	3 poeng
- 
	Utviklerne er satt til å undersøke saken /Pål Takk for at du svarer opp @raphaelc75! Det stemmer som du skriver 🙂3 poeng
- 
	Svarer meg selv i tilfelle noen andre skulle være i samme situasjon. Har kjørt både ZHA og Z2M samtidig med samme koordinator. Var ikke klar over at dette ikke var lurt. Jeg har kvittet meg helt med ZHA og kjører alle enhetene mine gjennom Z2M. Oppdateringen startet umiddelbart etter dette.3 poeng
- 
	Fil med oppdatert Guide ligger vedlagt (Beklager feilen der!) En fullverdig oppdateringslogg kommer så fort den er klar, jeg ville dele den med dere så fort vi fikk filene oversendt! I korte trekk: - Oppdatering av kildekode til nyeste versjon - Endring fra Zigbee End device til Router device - Rettet feil som resulterte i Zigbee drop - Endret så komfyrvakten kan slås av/på via Zigbee Verdiene du har unknown på i oversiken i HA rapporterer ikke komfyrvakten noe data på. Vakten rapporterer: - Effekt (W) - kWh - Temperatur (Når vakten er aktiv og trekker strøm). Rundt den nye muligheten til å kunne slå på relé via Zigbee så har vi fått det vurdert at dette er innenfor kravene for sikkerhet. I tilfellet hvor vakten har slått ut og den forsøkes å slås på igjen vil den igjen slå ut så lenge det er en fare tilstede. 140279X-Firmware.zip3 poeng
- 
	Her er kode for å hente inn pris for hver time i dag og i morgen. Den henter også inn pris for aktuell time, men det bruker jeg ikke til noe. Jeg er kun interessert i attributten "prices". Hvis du skal bruke aktuell pris i sensorens tilstand så ville jeg satt scan_interval til en mye høyere verdi, feks en gang i døgnet. Og heller trigget en oppdatering med en automasjon som kjører hver hele time med action: homeassistant.update_entity data: entity_id: - sensor.hvakosterstrommen_price_today command_line: - sensor: scan_interval: 1800 command: > echo "{\"prices\":" $( curl -s 'https://www.hvakosterstrommen.no/api/v1/prices/{{ now().strftime('%Y/%m-%d') }}_NO2.json' ) "}" name: "hvakosterstrommen_price_today" value_template: "{{ (value_json.prices | selectattr('time_start', 'match', now().strftime('%Y-%m-%dT%H:00')) | list | first)['NOK_per_kWh'] }}" unit_of_measurement: "NOK/kWh" json_attributes: - prices - sensor: scan_interval: 1800 command: > echo "{\"prices\":" $( curl -s 'https://www.hvakosterstrommen.no/api/v1/prices/{{ (now()+timedelta(days=1)).strftime('%Y/%m-%d') }}_NO2.json' ) "}" name: "hvakosterstrommen_price_tomorrow" value_template: "{{ (value_json.prices | selectattr('time_start', 'match', (now()+timedelta(days=1)).strftime('%Y-%m-%dT%H:00')) | list | first)['NOK_per_kWh'] }}" unit_of_measurement: "NOK/kWh" json_attributes: - prices3 poeng
- 
	3 poeng
- 
	@OlavT Den gjør slik at du kan styre din Mill gen 2 ovn trådløst via ESPhome. Jeg og mange flere med meg hadde problemer med Mill gen2 ovner som ikke lar seg oppgradere med siste firmware fra Mill sitt økosystem. Resultatet blir i praksis en "dum" ovn som du ikke kan styre. Så isteden for å kaste ovnen, kan du oppgradere den ved å bytte ut chip'en som står i disse ovnene originalt. I praksis vil man da fjerne hele Mill styringen og erstatte den med en esp8266 som man installere den eksterne komponenten på. Da kan du f.eks. styre den lokalt via Home assistant som en klima enhet.3 poeng
- 
	Vi jobber nå sammen med leverandøren om en oppdatert Zigbee driver på produktet. Så vi håper vi kan ha en løsning for de kundene som opplever Zigbee drop. Firmware vil da være mulig å laste opp via OTA. Pål3 poeng
- 
	Jeg tror det baserer seg på dårlige erfaringer med annet utstyr. Mine zigbee enheter varer i mange år på et batteri. Mange er på det sjette året. Enig at det er null stress. Fordelen er at det gir en total frihet i å plassere brytere og sensorer akkurat der de gjør mest nytte. Tradisjonelle brytere og dimmere er etter min mening bare en selvpålagt begrensing. Smarte pærer / belysning gir en full kontroll på hvordan lyssettingen skal være. Ser at det også brukes argumenter om at en må ha tradisjonelle brytere fordi det kan hende at en ny eier ikke liker smarthus. For min del kunne jeg ikke brydd meg mindre om hva en fremtidig ny eier synes om det 🙂3 poeng
- 
	Hei! 03/22 = V1 Firmware 04/22 = V1 Firmware 09/22= V2 Firmware 07/24= V2 Firmware Forskjell på V1 vs V2. Korrigert kompensasjonstabell = Det vil si at den ønskede temperaturen harmonerer med målt temperatur. Alle modeller skal ha repeater funksjon på Zigbee. (V1 hadde en "aggressiv" kompensasjonstabell innebygget på linje med alle "dumme" panelovner, men dumme ovner rapporterer ikke målt temperatur og derfor opplever man ikke denne forskjellen) V1 modeller kan oppdateres til V2 firmware om man har en kontroller som støtter dette. Firmware ligger på nettsiden til Elektroimportøren, eller kontakt kundesenter for å få oversendt disse. Mvh Pål, Namron3 poeng
- 
	Har hatt en RPI gående med HomeAssistant utelukkende for å ha kontroll på Yale låsene slik at jeg styrer de fra Node-RED via MQTT. For noen dager siden sluttet låsene å respondere og webgrensesnittet i HA var dødt... PIen responderer på ping og Observer på port 4357 har en masse info men som ikke fortalte meg noe stort. Søk på nett gir meg info om at MANGE opplever det samme men jeg klarte ikke å finne noen løsninger som funket for meg og det virket som om der var veldig mange forskjellige løsninger der en løsning funket for en, en annen funket for en annen osv... Lette etter alternative løsninger og fant at HUE Bridge hadde Yale integrasjon men etter en del mer forskning viste det seg at den KUN kunne aktivere HUE lys når en lås ble aktivisert fra Yale systemet så det var jo totalt ubrukelig siden jeg må kunne styre låsene fra andre steder enn Yale. Endte opp med å gå i gang med en NUC fra rotekassen og installere ProxMox 9 og installere haos16.0. Installasjonen av hele greiene tok ikke mange minutt og jeg fant tak i en fersk HA backup på SD kortet men jeg hadde rotet bort krypteringsnøkkelen... Lastet inn automations.yaml fra SD kortet, installerte Yale og MQTT så var det bare en beskjeden redigering i 27 automasjoner siden alle låsene fikk ny id. Backup og restore av hele HA maskinen til Synology NAS er jo en lek i ProxMox (men nå har jeg lagret krypteringsnøkkelen på en mer logisk plass så den trengs vel ikke lengre)... Edit: Fant krypteringsnøkkelen da jeg lette etter noe helt annet men nå trenger jeg den jo ikke lengre...2 poeng
- 
	Jeg holder på å teste å styre Futurehome Charge via OCPP i Home Assistant Green. Det ser ut til å fungere, og HomeAssistant rapporterer bl.a. følgende fra lader: Current export Time session Current offered Maximum Current Voltage Energy meter start Energy session Availability Charge Control Etc Bilen lader, og verdiene leses av. Et par ting: OCPP på HomeAssistant er ikke et offisielt støttet tillegg. Du må enable advanced mode, installere HACS, ssh, terminal etc. Etter du har satt opp OCPP, så må du forsøke å koble laderen til COPP-serveren. Du må gå inn i appen (om du fortsatt har tilgang), gå inn i innstillinger for lader og velger å endre tilkoblingstype til wifi. , angi/bekrefte rette innstillinger for kurs og ampere, angi navn og passord til wifi den skal koble seg til. Pass på at du kobler laderen til nettet ditt via 2.4Ghz. Jeg hadde et valg på min ruter for å sette opp eget IoT-nett som kun er 2.4Ghz og som gjør at den ikke krangler med 5Ghz. Når den er på wifi, må du velge avansert og ikke standard server.( Standard gjør at den bruker FutureHome sin egne OCPP-server.) Da får du opp valg om adresse til OCPP-server, brukernavn og passord. Adressen til OCPP-serveren er ws://homeassistant.local:9000. Jeg vet ikke om det er nødvendig, men jeg satte navnet på lader lik slutten på adressen den forsøkte å koble seg opp med og som jeg fant i websocket loggen. For min lader var det 16 tall som startet på : 22402…) Passordet lar du stå blankt. Futurehome-appen vil gi deg feilmelding etter du har lagt inn opplysningene til OCPP-serveren (Parring mislykket), men det er sannsynligvis likevel i orden. Sjekk i HomeAssistant om det nå har dukket opp en ny device under OCPP i HomeAssistant som du kan akseptere. Du får da opp et nytt skjema der du gir den navn etc. (Jeg ga den samme 16-sifrede navn her) Lagre innstillingene, og se nå om du har kontakt og at den kan lese av verdier fra lader. Det kan hende at du må velge "Forsøk igjen" fra appen for at den skal koble seg på. De skal nå ligge en default widget på forsiden som viser alt mulig og mye som ikke støttes. Jeg kommer i alle fall til å lage egne wigets og et dashboard 🙂 Jeg er ingen utvikler og brukte ChatGPT for alt det er verdt, men det var flere av punktene over den ikke klarte å tipse om. Nyttige kilder https://home-assistant-ocpp.readthedocs.io/en/latest/ https://support.futurehome.no/hc/en-no/articles/16882850166429-Futurehome-Charge-Connecting-to-OCPP-backend2 poeng
- 
	Synes tråden holder seg fint innenfor👍🏼 Konstruktive og relevante innlegg 😊2 poeng
- 
	Jeg har nå satt opp en virtuell Home Assistant (HA) for testing, og opplevde at det var en relativt enkel prosess. Det skal imidlertid sies at jeg er oppvokst med PC-er, så jeg har kanskje en lavere terskel for tekniske oppsett enn de som opplever en viss "PC-frykt". Jeg vil likevel tro at de fleste som vurderer å migrere til Home Assistant er komfortable med PC-bruk. Har nå bestilt Raspberry pi 5 ++ zigbee dongle så nå er neste ledd snart på vei. I forbindelse med videre eksperimentering har jeg lekt meg litt med oppsettet, og det er helt riktig som du påpeker at det kreves en god del arbeid for å få dette systemet fullt operativt. Dette er nok en del av ett ledd i å gå over til å gjøre huset om til smarthus, som vil gi stor glede om man er villig til å legge ned en innsats... Men ting tar tid. Når det gjelder Futurehome, er jeg sterkt kritisk til deres forretningspraksis. Å lokke kunder med "0 abonnementsavgift", onboarde et stort antall brukere, for så å slå seg konkurs og deretter opprette et nytt firma for å innføre abonnementer, er ikke bare skuffende – det er på grensen til kriminelt. Det framstår for meg at de har solgt løsningen med lav onboarding + enovastøtte for å komme til dette punktet uten at det "vekker oppsikt". Personlig nekter jeg å støtte en slik fremgangsmåte og foretrekker heller en "dum lader" fremfor å bidra økonomisk til FHSD Connect /"Futurehome". Hadde de vært genuine hadde de tilbydd opprinnelige kunder å beholde løsningen, men legge framtidige forbedringer/oppdateringer bak en betalingsmur/frivillig abonnementsløsning. I stedet tvang de igjennom en oppdatering og godtok du ikke den ble du logget ut av appen. For øvrig setter jeg pris på at du har samlet all informasjonen om Home Assistant. Det er mye der jeg har bruk for. Tusen takk for hjelpen!2 poeng
- 
	Her er en artikkel jeg har laget om hvordan en kan lage en Air Quality Sensor med Matter over Thread basert på et ESP32-C6 Dev Kit og en Sensirion SEN66 Air Quality sensor. https://github.com/olavt/matter-air-quality-esp32 Sensirion SEN66 måler: - Temperatur - Relativ luftfuktighet - CO2 - PM1, PM2.5, PM4, PM10 - NOx - VOC2 poeng
- 
	Helt grei den @christbj 😉 Jeg er klar over at slik metadata kan legges til, men jeg gjør det som dette av to grunner. 1. Lettere å gjøre entities unike F.eks har jeg tre bad, men jeg kan ikke ha tre light.bad_taklampe. Må skille badene i entity navn på en måte. Så leng jeg ikke har flere av samme type rom i en etasje går det greit. 2. Ønsker også god oversikt i f eks Z2M og Node-Red2 poeng
- 
	I dag har jeg laget ny navnestandar for enhetene mine. <bygning><etasje>_hvor_hva bygning representeres med en bokstav "h" for hus, "g" garasje og "l" leilighet. Eksempler: l0_stue_brannvarsler h0_vaskerom_smartplugg_luftavfukter h1_stue_dimmer_downlight_flatt_tak h2_barnerom_rullegardin2 poeng
- 
	Hei! Det er Vetle fra SMARTi her. Grunnlegger/daglig leder / utvikler/ designer/ tester you name it. Jeg gant denne posten og vil bare skyte inn noen korte ord her. Denne huben vi har brukt til nå er som sagt et white label produkt fra Dusun IoT. Den er forsåvidt allsidig og har mange gode egenskaper og man kan få den i utallige varianter med ulike konfigurasjoner, men support fra leverandør er noe labert. Det er ikke sånn at dette har vært noe dropshippingløsning for å si det slik. Vi har kjørt et løp med ca 10 tester i Norge snart ett år hvor hver enhet har blitt satt opp fra bunnen av og hvor alt er blitt konfigurert til å være så sømløs som mulig ut av esken. Z2M er satt opp, Z-wave-JS-Ui, add-ons osv. Det som er hovedutfordringen her er at den kjører Debian 12 som underliggende OS og da HA Supervised på toppen. Hvis du ikke er flink med Linux og commandolinje, er ikke denne løsningen noe du skal fikle så alt for mye med. Det fører også til noen småting ikke fungerer helt 100% slik de skal og som sagt har support fra leverandør vært noe utfordrende da de gjerne ikke er så glad i å gi support til selskaper som ikke har de største volumene. Disse hubene har også blitt shippet med SMARTi dashbordet ferdig-installert og konfigurert. Dere kan lese mer om denne løsningen her: https://github.com/Prosono/SMARTi_BaseComponent hvis dere vil teste det ut selv på deres HA løsning fda den ikke krever noen spesifikk hardware. Dette er et auto-populerende dashbord til HA som gjør at du slipper å manuelt lage, endre og oppdatere et velfungernde dashbord som kan brukes på tablets, dasktops og mobil. Så over til det som vi jobber med nå. Ettersom vi har sett at løsningen vi har brukt med Dusun IoT har hatt sine utfordringer, holder vi nå på å utvikle egen hardwareløsning. Dette tar dog noe tid og vi er noen måneder unna lansering da vi enda er i prototype-fasen. Men her vil det være større muligheter for egen tilpasning på farge, utseende og modeller som har ulike egenskaper. Noen egenskaper som jeg vil trekke frem er: Valg om Innebygd UPS, veldig god rekkevidde og signalstyrke på både Zigbee og -Z-wave som danner gode og stabile nettverk, mulighet for Thread via Home Assistant SkyConnect, valg om long range Z-Wave osv. Kom gjerne med innspill om øsnker så kan vi se hva vi burde fokusere på. Til slutt vil jeg si noen om dette med strømstyring og fleksibilitetsmarkedet. Dette er også noe vi jobber med og mye av dette vil bli integrert inn i SMARTi integrasjonen som jeg henviste til tidligere. Dette er en løsning vi har valgt å kalle for SMARTi PowerFlow og tanken her er at man så enkelt som mulig skal kunne styre sine elektriske laster etter Pris, Fleksibilitet eller Nettleie - Mulkigens en kombinasjon også etterhvert. Dette med Fleksibilitet er ikke så veldig enkelt og krever ganske mye ressurser å få på plass både med tanke på kost og utviklingstimer. Siden vi enda er et lite og nytt selskap må vi derfor ta ting litt av gangen. Se noen screenshots under. Annet enn det så har jeg ikke så mye å melde. Tar gjerne imot spørsmål rundt det vi holder på med 🙂2 poeng
- 
	Hei alle sammen! En gledens dag er kommet og vi kan endelig slippe FW oppdateringen til Namron Komfyrvakt! Selve oppdateringen må gjennomføres via Bluetooth og guide ligger vedlagt i zip-filen. Kjør oppdatering og kom gjerne med feedback! 140279X-Firmware.zip2 poeng
- 
	Eg fekk det til! Det var ein nyare versjon av z-wave plugin tilgjengelig (3.0.11.0), oppdaterte til denne og tok ny rescan og då dukka resten av child-devicane opp. Eg har ordna meg med HS4-lisens, men har per no ikkje sett nokon store fordeler med å oppgradere. Til no var dette det aller første tilfellet av trøbbel med inkludering av z-wave, og det løyste seg denne gongen òg. Det stemmer med prinsippet at z-wave skal vere z-wave med krav til kompabilitet på tvers av ulike fabrikat - i motsetning til zigbee der det kan vere ganske bob-bob om det fungerer på tvers eller ei. Eg har ein heil del NodeMCU-kort til bl.a. garasjeportovervåking, temperaturmålingar m.m., og samtlige av desse må rekonfigurerast ved overgang til HS4, då HS3-plugin ikkje er støtta av HS4. Så dette er den største og viktigaste grunnen til at eg ikkje har oppgradert. Fordi resten fungerer faktisk knirkefritt.2 poeng
- 
	@Venin Da har du kommet i kontakt med en som ikke viste bedre, jeg skal prate med gutta på support. Men vi jobber med home assistant integrasjon as we speak :)2 poeng
- 
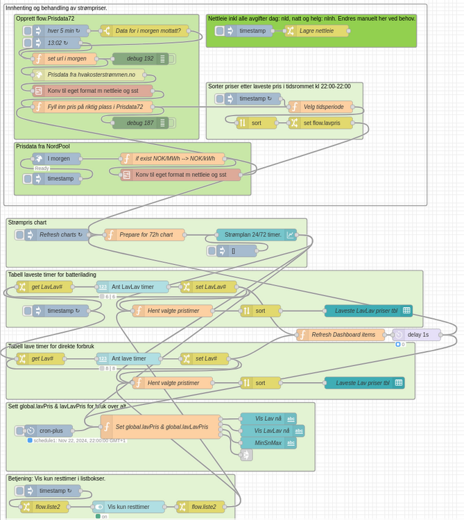
	Har hatt et litt for komplisert program for å finne de laveste strømpristimene (etter litt for mange strømprisleverandører som dukker opp for så å forsvinne igjen...) så nå har jeg skrevet om og koden er blitt delelig med andre... Det kan fremdeles se litt komplisert ut men flyten er stort sett ovenfra og ned men om en gjør endringer i f.eks. timevalg må en gå litt tilbake og oppdatere uten å lage en endeløs loop. Funksjonen er rimelig enkel: Strømpriser hentes fra hvakosterstrommen.no (med manuelt alternativ fra NordPool) kl 13:02 og gjentas hvert 5. minutt inntil strømdata er mottatt. En kan velge et antall billige timer en trenger (2 alternativer) og er en innenfor de valgte timer slås der på globale variabler: lavPris og lavLavPris som kan benyttes fritt til å styre f.eks bereder. Systemet forholder seg kun til totalpris inkl avgifter og strømstøtte siden det er den vi virkelig betaler men de andre prisene vises også for informasjon. Systemet lagrer strømpriser for 72 timer og har en "Planleggingsperiode" fra kl 22:00 til 22:00. Denne perioden er valgt siden nettleien faller kl 22:00 i ukedagene og det kan være greit å få med seg. Det hele vises grafisk på en rimelig oversiktlig måte (mener jeg...). Om/Når nettleien endrer seg må det endres i noden "Lagre nettleie" og aktiviseres med trykk på "timestamp". Pr i dag ligger nettleie inne med 0.7 og 0.6 for hhv dag og natt/helg. Flowen ser slik ut: Skjermbilde med betjening (i dette bildet er med noen få tilleggselementer som er viktig i mitt system men som ikke har noe med strømpris å gjøre): Ant lave timer og Ant LavLav timer er valg for hvor mange timer en vil ha. Listboksene under viser de utvalgte timene inkl strømpris for hver time. Over listboksene vises status: Om en er innenfor eller utenfor de valgte timene. De utvalgte timene vises i grafen som lilla. "Vis kun resttimer" er et valg for å fjerne timer som er "brukt" fra listboksene. Dette er kun et visuelt valg og påvirker ikke annen funksjon. Graf Blå er planleggingsperioden og også markert inneværende time. Graf Oransje er total strømpris som vi betaler og resten i grafen sier seg selv med etikettene øverst. Visning av "Vis kun resttimer" og overgang til ny planperiode: Visning av når nye prisdata ankommer kl 13:02: [{"id":"8a9326e69a043d08","type":"delay","z":"b468e89a030cb946","name":"","pauseType":"delay","timeout":"1","timeoutUnits":"seconds","rate":"1","nbRateUnits":"1","rateUnits":"minute","randomFirst":"1","randomLast":"5","randomUnits":"seconds","drop":true,"allowrate":false,"outputs":1,"x":1040,"y":840,"wires":[["143924fdaab67cff","cb7159478bedaaf1"]]},{"id":"178c4f3e51c168f5","type":"function","z":"b468e89a030cb946","name":"Refresh Dashboard items","func":"var m1 = {reset:true};\nreturn [[m1,msg]];","outputs":1,"timeout":"","noerr":0,"initialize":"","finalize":"","libs":[],"x":850,"y":840,"wires":[["8a9326e69a043d08"]]},{"id":"19314273e31cb034","type":"group","z":"b468e89a030cb946","name":"Strømpris chart","style":{"fill":"#e3f3d3","label":true,"color":"#000000"},"nodes":["d45591226bb68efc","1366923163fe3133","cb7159478bedaaf1","08a9ac90d5a7da54"],"x":14,"y":549,"w":752,"h":122},{"id":"d45591226bb68efc","type":"ui_chart","z":"b468e89a030cb946","g":"19314273e31cb034","name":"","group":"a51799506567a0f3","order":2,"width":"0","height":"0","label":"Strømplan 24/72 timer.","chartType":"line","legend":"true","xformat":"dd HH","interpolate":"step","nodata":"wait","dot":false,"ymin":"","ymax":"","removeOlder":"48","removeOlderPoints":"100","removeOlderUnit":"3600","cutout":0,"useOneColor":true,"useUTC":false,"colors":["#ff7f0e","#62a0ea","#edd400","#f7f7f7","#98df8a","#62a0ea","#813d9c","#9467bd","#c5b0d5"],"outputs":1,"useDifferentColor":false,"className":"","x":640,"y":590,"wires":[["b6089f059556a469","45a6be97437e5578","143924fdaab67cff"]]},{"id":"1366923163fe3133","type":"inject","z":"b468e89a030cb946","g":"19314273e31cb034","name":"","props":[{"p":"payload"}],"repeat":"","crontab":"","once":false,"onceDelay":0.1,"topic":"","payload":"[]","payloadType":"json","x":590,"y":630,"wires":[["d45591226bb68efc"]]},{"id":"cb7159478bedaaf1","type":"function","z":"b468e89a030cb946","g":"19314273e31cb034","name":"Prepare for 72h chart","func":"let markPlanPer = flow.get(\"prisMax\") + 0.2 || 1.5; // Høyde på markør for planperiode og inneværende time\nlet markSelHours = markPlanPer * 0.08; // Høyde på markør for planperiode og inneværende time\nlet markCurrentHour = markPlanPer * 0.98;\n\nlet prisMax = -99;\nlet prisMin = 99;\nlet prisSnitt = 0;\nlet dt = new Date();\n//Ny periode kl 22:00: Flytt dato til over midnatt for å sette periodestart og slutt.\nif (dt.getHours() >= 22) dt = new Date(Number(dt) + 4*60*60*1000);\n\nlet dt2 = Number(new Date(dt.getFullYear() + \".\" + (dt.getMonth()+1) + \".\" + dt.getDate() + \" 00:00\"));\nlet dtPerStart = dt2 - 2*60*60*1000;\nlet dtPerEnd = dt2 + 22*60*60*1000;\n\n//node.warn(dtPerStart);\n//node.warn(dtPerEnd);\n\n// Resett dt til riktig tid.\ndt = new Date();\n\n\ndt.setDate(dt.getDate());\nlet currHour = dt.getHours();\nlet currDate = dt.getDate();\nlet currMonth = dt.getMonth() + 1; // Mnd er 0-11 i utgangspunktet\nlet currYear = dt.getFullYear();\nlet currPlanPerStart = new Date()\n\nlet timerValgtLav = []\ntimerValgtLav = flow.get(\"timerValgtLav\");\nlet timerValgtLavLav = []\ntimerValgtLavLav = flow.get(\"timerValgtLavLav\");\n\nlet pdt=0; //PrisDenneTime for kalkulasjoner\nlet msg2 = [[],[],[],[]];\nmsg2.payload = [{ \"series\": [\"Jonaspris\", \"\", \"Råpris+nettleie og avgifter\",\"Råpris\",\"Nettleie\",\"\",\"Lave priser\",\"LavLave priser\"], \"data\": [[],[],[],[],[],[],[],[]], \"labels\": []}];\nlet pris72 = flow.get(\"Prisdata72\");\nlet i = 0;\n\nif (pris72 != null) {\n for (i = 0; i < pris72.length; i++){\n pdt = Number(pris72[i].pris);\n var priceHourTimestamp = new Date(pris72[i].ts);//new Date(pris48[i].timestamp);\n msg2.payload[0].data[0][i] = {\"x\": Number(priceHourTimestamp), \"y\": Number(pris72[i].jonaspris).toFixed(2)};\n msg2.payload[0].data[2][i] = {\"x\": Number(priceHourTimestamp), \"y\": Number(pris72[i].pristot).toFixed(2)};\n msg2.payload[0].data[3][i] = {\"x\": Number(priceHourTimestamp), \"y\": Number(pris72[i].pris).toFixed(2)};\n msg2.payload[0].data[4][i] = {\"x\": Number(priceHourTimestamp), \"y\": Number(pris72[i].nettleie).toFixed(2)};\n\n // Add \"Now\" marker\n if (Number(currDate) === Number(priceHourTimestamp.getDate() ) && Number(currHour) === Number(priceHourTimestamp.getHours())){\n msg2.payload[0].data[1][i] = {\"x\": Number(priceHourTimestamp), \"y\": markCurrentHour};}\n else{\n msg2.payload[0].data[1][i] = {\"x\": Number(priceHourTimestamp), \"y\": 0};}\n \n // Add \"Planning period\" marker\n if (pris72[i].ts >= dtPerStart && pris72[i].ts < dtPerEnd){\n msg2.payload[0].data[5][i] = {\"x\": Number(priceHourTimestamp) + 1, \"y\": markPlanPer};\n // Finn max, min og gjennomsnittspris\n if (Number(pris72[i].jonaspris) < prisMin) prisMin = Number(pris72[i].jonaspris);\n if (Number(pris72[i].jonaspris) > prisMax) prisMax = Number(pris72[i].jonaspris);\n prisSnitt += Number(pris72[i].jonaspris);\n //node.warn(i);\n }\n else{\n msg2.payload[0].data[5][i] = {\"x\": Number(priceHourTimestamp) + 2, \"y\": 0};\n }\n\n // Add \"Selected low hours\" marker\n let phts = Number(new Date(priceHourTimestamp));\n// let phtsFormatted = phts.getFullYear() + \"-\" + (\"00\" + (phts.getMonth() + 1)).slice(-2) + \"-\" + (\"00\" + phts.getDate()).slice(-2) + \" \" + (\"00\" + phts.getHours()).slice(-2) + \":\" + (\"00\" + phts.getMinutes()).slice(-2);\n// let exists = timerValgtLav.some(c => c.timestamp === phtsFormatted); //\"2024-11-06 02:00\");\n let exists = timerValgtLav.some(c => c.ts === phts); //\"2024-11-06 02:00\");\n if (exists){\n // node.warn(\"På\");\n msg2.payload[0].data[6][i] = {\"x\": Number(priceHourTimestamp), \"y\": markSelHours};}\n else{\n // node.warn(\"Av\");\n msg2.payload[0].data[6][i] = {\"x\": Number(priceHourTimestamp), \"y\": 0};\n }\n\n // Add \"Selected LowLow hours\" marker\n phts = Number(new Date(priceHourTimestamp));\n// phtsFormatted = phts.getFullYear() + \"-\" + (\"00\" + (phts.getMonth() + 1)).slice(-2) + \"-\" + (\"00\" + phts.getDate()).slice(-2) + \" \" + (\"00\" + phts.getHours()).slice(-2) + \":\" + (\"00\" + phts.getMinutes()).slice(-2);\n exists = timerValgtLavLav.some(c => c.ts === phts); //\"2024-11-06 02:00\");\n// exists = timerValgtLavLav.some(c => c.timestamp === phtsFormatted); //\"2024-11-06 02:00\");\n //node.warn(exists);\n if (exists){\n // node.warn(\"På\");\n msg2.payload[0].data[7][i] = {\"x\": Number(priceHourTimestamp), \"y\": markSelHours*.6};}\n else{\n // node.warn(\"Av\");\n msg2.payload[0].data[7][i] = {\"x\": Number(priceHourTimestamp), \"y\": 0};\n }\n \n\n }\n // Legg til time # 73 for bedre lesbarhet\n priceHourTimestamp = Number(priceHourTimestamp) + (1000 * 60 * 60)\n //node.warn(Number(priceHourTimestamp));\n msg2.payload[0].data[0][i] = { \"x\": Number(priceHourTimestamp), \"y\": Number(pris72[i-1].jonaspris).toFixed(2)};\n msg2.payload[0].data[1][i] = { \"x\": Number(priceHourTimestamp), \"y\": 0};\n msg2.payload[0].data[2][i] = { \"x\": Number(priceHourTimestamp), \"y\": Number(pris72[i-1].pristot).toFixed(2)};\n msg2.payload[0].data[3][i] = { \"x\": Number(priceHourTimestamp), \"y\": Number(pris72[i-1].pris).toFixed(2)};\n msg2.payload[0].data[4][i] = { \"x\": Number(priceHourTimestamp), \"y\": Number(pris72[i-1].nettleie).toFixed(2)};\n msg2.payload[0].data[5][i] = { \"x\": Number(priceHourTimestamp), \"y\": 0 };\n msg2.payload[0].data[6][i] = { \"x\": Number(priceHourTimestamp), \"y\": 0 };\n msg2.payload[0].data[7][i] = { \"x\": Number(priceHourTimestamp), \"y\": 0 };\n}\n\nprisSnitt = prisSnitt/24;\nflow.set(\"prisMin\", prisMin);\nflow.set(\"prisMax\", prisMax);\nflow.set(\"prisSnitt\", prisSnitt);\n\n// Fjern unødvendige/gamle data fra chart\nlet msg3 = [[],[]]\nmsg3.payload = msg2.payload;\nfor (i = 0; i < 20; i++){\n for (let j = 0; j<=7;j++){\n msg3.payload[0].data[j].shift();\n }\n}\n\n//node.warn(msg3.payload);\n\nmsg.payload = msg3.payload;\nreturn msg;","outputs":1,"timeout":"","noerr":0,"initialize":"","finalize":"","libs":[],"x":360,"y":590,"wires":[["d45591226bb68efc"]]},{"id":"08a9ac90d5a7da54","type":"inject","z":"b468e89a030cb946","g":"19314273e31cb034","name":"Refresh charts","props":[{"p":"payload"},{"p":"topic","vt":"str"}],"repeat":"","crontab":"0 0-23 * * *","once":true,"onceDelay":0.1,"topic":"","payload":"","payloadType":"date","x":140,"y":590,"wires":[["cb7159478bedaaf1"]]},{"id":"a51799506567a0f3","type":"ui_group","name":"Charts","tab":"a73dc047b0befb9e","order":3,"disp":false,"width":"30","collapse":false,"className":""},{"id":"a73dc047b0befb9e","type":"ui_tab","name":"Prisgraf v2","icon":"euro_symbol","order":7,"disabled":false,"hidden":false},{"id":"bb1f6387ef45151f","type":"group","z":"b468e89a030cb946","name":"Tabell laveste timer for batterilading","style":{"fill":"#e3f3d3","label":true,"color":"#000000"},"nodes":["3ea6f148d6030a9f","45a6be97437e5578","f944761036305ed5","7cc2fd4a050bccdd","3f26c24b2f14e081","60c75de6263a8794","50456aa1e7ddea01"],"x":14,"y":679,"w":1042,"h":142},{"id":"3ea6f148d6030a9f","type":"ui_table","z":"b468e89a030cb946","g":"bb1f6387ef45151f","group":"e9e1f6f856a0ef75","name":"Laveste LavLav priser tbl","order":9,"width":"5","height":"10","columns":[{"field":"timestamp","title":"Time","width":"65%","align":"left","formatter":"plaintext","formatterParams":{"target":"_blank"}},{"field":"jonaspris","title":"Pris","width":"28%","align":"right","formatter":"plaintext","formatterParams":{"target":"_blank"}}],"outputs":0,"cts":false,"x":920,"y":780,"wires":[]},{"id":"45a6be97437e5578","type":"function","z":"b468e89a030cb946","g":"bb1f6387ef45151f","name":"Hent valgte pristimer","func":"let liste2 = flow.get(\"liste2\") || false // Vis kun resttimer i listbox Lav og LavLav\nlet pdLow = flow.get(\"lavpris\");\nlet nmax = flow.get(\"AntLavLavTimer\");\nlet pdSelected = []\nlet pdSelDisp = []\nlet i = 0;\n// Klon objekt for å bryte forbindelsen til opprinnelige data for ellers vil opprinnelige data endres\nlet newpdLow = RED.util.cloneMessage(pdLow); \nlet dt = new Date();\n\n\nfor (i = 0; i < nmax;i++){\n pdSelected.push(newpdLow[i]);\n}\nflow.set(\"timerValgtLavLav\", pdSelected);\n\n// Fjern foregående timer fra tabell dersom valgt\nfor (i = 0; i < nmax;i++){\n if (liste2){\n if (pdLow[i].ts >= (Number(dt) - 60*60*1000)){\n pdSelDisp.push(newpdLow[i]);\n }\n }else{\n pdSelDisp.push(newpdLow[i]);\n }\n//node.warn(pdLow[i].ts);\n//node.warn(Number(dt));\n\n}\n\n// Pynt dataene for tabellvisning\nfor (i = 0; i < pdSelDisp.length;i++){\n pdSelDisp[i].timestamp = new Date(pdSelDisp[i].ts).toLocaleString(\"nb-NO\").slice(0,-3) ;\n pdSelDisp[i].jonaspris = parseFloat(pdSelDisp[i].jonaspris).toFixed(2);\n}\n//node.warn(pdSelDisp),\nmsg.payload = pdSelDisp;\nreturn msg;","outputs":1,"timeout":0,"noerr":0,"initialize":"","finalize":"","libs":[],"x":430,"y":780,"wires":[["60c75de6263a8794"]]},{"id":"f944761036305ed5","type":"ui_numeric","z":"b468e89a030cb946","g":"bb1f6387ef45151f","name":"","label":"Ant LavLav timer","tooltip":"Velg antall laveste pristimer for batterilading","group":"e9e1f6f856a0ef75","order":5,"width":"5","height":"1","wrap":false,"passthru":false,"topic":"topic","topicType":"msg","format":"{{value}}","min":"0","max":"24","step":1,"className":"","x":330,"y":720,"wires":[["3f26c24b2f14e081"]]},{"id":"7cc2fd4a050bccdd","type":"change","z":"b468e89a030cb946","g":"bb1f6387ef45151f","name":"get LavLav#","rules":[{"t":"set","p":"payload","pt":"msg","to":"AntLavLavTimer","tot":"flow"}],"action":"","property":"","from":"","to":"","reg":false,"x":110,"y":720,"wires":[["f944761036305ed5"]]},{"id":"3f26c24b2f14e081","type":"change","z":"b468e89a030cb946","g":"bb1f6387ef45151f","name":"set LavLav#","rules":[{"t":"set","p":"AntLavLavTimer","pt":"flow","to":"payload","tot":"msg"}],"action":"","property":"","from":"","to":"","reg":false,"x":520,"y":720,"wires":[["7cc2fd4a050bccdd","45a6be97437e5578","178c4f3e51c168f5"]]},{"id":"60c75de6263a8794","type":"sort","z":"b468e89a030cb946","g":"bb1f6387ef45151f","name":"","order":"ascending","as_num":false,"target":"payload","targetType":"msg","msgKey":"timestamp","msgKeyType":"jsonata","seqKey":"payload","seqKeyType":"msg","x":650,"y":780,"wires":[["3ea6f148d6030a9f"]]},{"id":"50456aa1e7ddea01","type":"inject","z":"b468e89a030cb946","g":"bb1f6387ef45151f","name":"","props":[{"p":"payload"},{"p":"topic","vt":"str"}],"repeat":"300","crontab":"","once":true,"onceDelay":"10","topic":"","payload":"","payloadType":"date","x":150,"y":780,"wires":[["7cc2fd4a050bccdd","4bcea84cb9e1dcd0"]]},{"id":"e9e1f6f856a0ef75","type":"ui_group","name":"Tabeller","tab":"a73dc047b0befb9e","order":2,"disp":false,"width":"10","collapse":false,"className":""},{"id":"a6bf2d9c44840471","type":"group","z":"b468e89a030cb946","name":"Sett global.lavPris & lavLavPris for bruk over alt.","style":{"fill":"#e3f3d3","label":true,"color":"#000000"},"nodes":["c37c0f4b7371feab","143924fdaab67cff","6782814db0d4c03a","f4934fafce556690","d4e405705b11b8ea","32bbe8db8e28a1fb"],"x":14,"y":1009,"w":772,"h":172},{"id":"c37c0f4b7371feab","type":"cronplus","z":"b468e89a030cb946","g":"a6bf2d9c44840471","name":"","outputField":"payload","timeZone":"","storeName":"","commandResponseMsgOutput":"output1","defaultLocation":"","defaultLocationType":"default","outputs":1,"options":[{"name":"schedule1","topic":"topic1","payloadType":"default","payload":"","expressionType":"cron","expression":"0 0 * * * * *","location":"","offset":"0","solarType":"all","solarEvents":"sunrise,sunset"}],"x":120,"y":1080,"wires":[["143924fdaab67cff"]]},{"id":"143924fdaab67cff","type":"function","z":"b468e89a030cb946","g":"a6bf2d9c44840471","name":"Set global.lavPris & global.lavLavPris","func":"let msg2 = {}\nlet msg3 = {}\nlet msg4 = {}\nlet timerValgtLav = []\ntimerValgtLav = flow.get(\"timerValgtLav\");\nlet phts = new Date();\nlet phtsFormatted = phts.getFullYear() + \"-\" + (\"00\" + (phts.getMonth() + 1)).slice(-2) + \"-\" + (\"00\" + phts.getDate()).slice(-2) + \" \" + (\"00\" + phts.getHours()).slice(-2) + \":\" + (\"00\" + phts.getMinutes()).slice(-2);\nphtsFormatted = phtsFormatted.slice(0,-2) + \"00\";\nlet phts2 = Number(new Date(phtsFormatted));\nlet exists = timerValgtLav.some(c => c.ts === Number(phts2)); //\"2024-11-06 02:00\")\n//node.warn(exists);\n\nglobal.set(\"lavPris\", exists);\nif (exists)\n msg.payload = \"<font color=lime>Ok\";\nelse\n msg.payload = \"<font color=red>-----\";\n\n\nlet timerValgtLavLav = []\ntimerValgtLavLav = flow.get(\"timerValgtLavLav\");\nphts = new Date();\nphtsFormatted = phts.getFullYear() + \"-\" + (\"00\" + (phts.getMonth() + 1)).slice(-2) + \"-\" + (\"00\" + phts.getDate()).slice(-2) + \" \" + (\"00\" + phts.getHours()).slice(-2) + \":\" + (\"00\" + phts.getMinutes()).slice(-2);\nphtsFormatted = phtsFormatted.slice(0, -2) + \"00\";\nphts2 = Number(new Date(phtsFormatted));\nexists = timerValgtLavLav.some(c => c.ts === phts2); //\"2024-11-06 02:00\")\n//node.warn(exists);\n\nglobal.set(\"lavLavPris\", exists);\nif (exists)\n msg2.payload = \"<font color=lime>Ok\";\nelse\n msg2.payload = \"<font color=red>-----\";\n\n// Send prisdata til \"Solar\" for bruk i headline\nmsg4.topic = \"prisMin\";\nmsg4.payload = flow.get(\"prisMin\").toFixed(2);\nnode.send([null,null,null,msg4]);\nmsg4.topic = \"prisSnitt\";\nmsg4.payload = flow.get(\"prisSnitt\").toFixed(2);\nnode.send([null, null, null, msg4]);\nmsg4.topic = \"prisMax\";\nmsg4.payload = flow.get(\"prisMax\").toFixed(2);\nnode.send([null, null, null, msg4]);\n\nmsg3.payload = \"<font size=5 color=orange>Min:\" + flow.get(\"prisMin\").toFixed(2) + \"/sn:\" + flow.get(\"prisSnitt\").toFixed(2) + \"/max:\" + flow.get(\"prisMax\").toFixed(2);\nreturn [msg,msg2,msg3];","outputs":4,"timeout":0,"noerr":0,"initialize":"","finalize":"","libs":[],"x":400,"y":1070,"wires":[["6782814db0d4c03a"],["f4934fafce556690"],["d4e405705b11b8ea"],["32bbe8db8e28a1fb"]]},{"id":"6782814db0d4c03a","type":"ui_text","z":"b468e89a030cb946","g":"a6bf2d9c44840471","group":"e9e1f6f856a0ef75","order":6,"width":"5","height":"1","name":"Vis Lav nå","label":"","format":"Nå: <font size = 6>{{msg.payload}}","layout":"row-left","className":"","style":false,"font":"","fontSize":16,"color":"#000000","x":670,"y":1050,"wires":[]},{"id":"f4934fafce556690","type":"ui_text","z":"b468e89a030cb946","g":"a6bf2d9c44840471","group":"e9e1f6f856a0ef75","order":7,"width":"5","height":"1","name":"Vis LavLav nå","label":"","format":"Nå: <font size = 6>{{msg.payload}}","layout":"row-left","className":"","style":false,"font":"","fontSize":16,"color":"#000000","x":680,"y":1080,"wires":[]},{"id":"d4e405705b11b8ea","type":"ui_text","z":"b468e89a030cb946","g":"a6bf2d9c44840471","group":"e9e1f6f856a0ef75","order":10,"width":0,"height":0,"name":"MinSnMax","label":"","format":"{{msg.payload}}","layout":"row-center","className":"","style":false,"font":"","fontSize":16,"color":"#000000","x":670,"y":1110,"wires":[]},{"id":"32bbe8db8e28a1fb","type":"link out","z":"b468e89a030cb946","g":"a6bf2d9c44840471","name":"Strompris_Out","mode":"link","links":["c6012e7bbe73f35f"],"x":615,"y":1140,"wires":[]},{"id":"5d782f6a3df9efea","type":"group","z":"b468e89a030cb946","name":"Tabell lave timer for direkte forbruk","style":{"fill":"#e3f3d3","label":true,"color":"#000000"},"nodes":["9486fc1a301c466d","b6089f059556a469","52e50cf1d1089267","4bcea84cb9e1dcd0","031c1a6834f7945d","7bf74d11170a6864"],"x":14,"y":859,"w":1022,"h":142},{"id":"9486fc1a301c466d","type":"ui_table","z":"b468e89a030cb946","g":"5d782f6a3df9efea","group":"e9e1f6f856a0ef75","name":"Laveste Lav priser tbl","order":8,"width":"5","height":"10","columns":[{"field":"timestamp","title":"Time","width":"65%","align":"left","formatter":"plaintext","formatterParams":{"target":"_blank"}},{"field":"jonaspris","title":"Pris","width":"28%","align":"right","formatter":"plaintext","formatterParams":{"target":"_blank"}}],"outputs":0,"cts":false,"x":910,"y":960,"wires":[]},{"id":"b6089f059556a469","type":"function","z":"b468e89a030cb946","g":"5d782f6a3df9efea","name":"Hent valgte pristimer","func":"let liste2 = flow.get(\"liste2\") || false // Vis kun resttimer i listbox Lav og LavLav\nlet pdLow = flow.get(\"lavpris\");\nlet nmax = flow.get(\"AntLavTimer\");\nlet pdSelected = []\nlet pdSelDisp = []\nlet i = 0;\n// Klon objekt for å bryte forbindelsen til opprinnelige data for ellers vil opprinnelige data endres\nlet newpdLow = RED.util.cloneMessage(pdLow);\n\nlet dt = new Date();\n\nfor (i = 0; i < nmax;i++){\n pdSelected.push(newpdLow[i]);\n}\n\nflow.set(\"timerValgtLav\", pdSelected);\n\n\n// Fjern foregående timer fra tabell dersom valgt\nfor (i = 0; i < nmax;i++){\n if (liste2){\n if (pdLow[i].ts >= (Number(dt) - 60*60*1000)){\n pdSelDisp.push(newpdLow[i]);\n }\n }else{\n pdSelDisp.push(newpdLow[i]);\n }\n//node.warn(pdLow[i].ts);\n//node.warn(Number(dt));\n\n}\n\n// Pynt dataene for tabellvisning\nfor (i = 0; i < pdSelDisp.length;i++){\n pdSelDisp[i].timestamp = new Date(pdSelDisp[i].ts).toLocaleString(\"nb-NO\").slice(0,-3) ;\n pdSelDisp[i].jonaspris = parseFloat(pdSelDisp[i].jonaspris).toFixed(2);\n}\n//node.warn(pdSelDisp),\nmsg.payload = pdSelDisp;\nreturn msg;","outputs":1,"timeout":0,"noerr":0,"initialize":"","finalize":"","libs":[],"x":430,"y":960,"wires":[["7bf74d11170a6864"]]},{"id":"52e50cf1d1089267","type":"ui_numeric","z":"b468e89a030cb946","g":"5d782f6a3df9efea","name":"","label":"Ant lave timer","tooltip":"Velg antall lavpristimer for direkte forbruk","group":"e9e1f6f856a0ef75","order":4,"width":"5","height":"1","wrap":false,"passthru":false,"topic":"topic","topicType":"msg","format":"{{value}}","min":"0","max":"24","step":1,"className":"","x":320,"y":900,"wires":[["031c1a6834f7945d"]]},{"id":"4bcea84cb9e1dcd0","type":"change","z":"b468e89a030cb946","g":"5d782f6a3df9efea","name":"get Lav#","rules":[{"t":"set","p":"payload","pt":"msg","to":"AntLavTimer","tot":"flow"}],"action":"","property":"","from":"","to":"","reg":false,"x":100,"y":900,"wires":[["52e50cf1d1089267"]]},{"id":"031c1a6834f7945d","type":"change","z":"b468e89a030cb946","g":"5d782f6a3df9efea","name":"set Lav#","rules":[{"t":"set","p":"AntLavTimer","pt":"flow","to":"payload","tot":"msg"}],"action":"","property":"","from":"","to":"","reg":false,"x":510,"y":900,"wires":[["4bcea84cb9e1dcd0","b6089f059556a469","178c4f3e51c168f5"]]},{"id":"7bf74d11170a6864","type":"sort","z":"b468e89a030cb946","g":"5d782f6a3df9efea","name":"","order":"ascending","as_num":false,"target":"payload","targetType":"msg","msgKey":"timestamp","msgKeyType":"jsonata","seqKey":"payload","seqKeyType":"msg","x":650,"y":960,"wires":[["9486fc1a301c466d"]]},{"id":"f3eadd1725385808","type":"group","z":"b468e89a030cb946","name":"Innhenting og behandling av strømpriser.","style":{"label":true,"color":"#000000"},"nodes":["bed0051986a10b75","a14d52fac2cf7941","4ce0f27b155c6831","eecf1a11e64a8746"],"x":8,"y":13,"w":1058,"h":504},{"id":"bed0051986a10b75","type":"group","z":"b468e89a030cb946","g":"f3eadd1725385808","name":"Sorter priser etter laveste pris i tidsrommet kl 22:00-22:00","style":{"fill":"#e3f3d3","label":true,"color":"#000000"},"nodes":["f4c0539b6cc55b55","0a56154a01aa97c9","eda587539ada5352","36db9c6b1167cf77"],"x":514,"y":209,"w":392,"h":142},{"id":"f4c0539b6cc55b55","type":"inject","z":"b468e89a030cb946","g":"bed0051986a10b75","name":"","props":[{"p":"payload"},{"p":"topic","vt":"str"}],"repeat":"","crontab":"00 22 * * *","once":false,"onceDelay":0.1,"topic":"","payload":"","payloadType":"date","x":630,"y":250,"wires":[["0a56154a01aa97c9"]]},{"id":"0a56154a01aa97c9","type":"function","z":"b468e89a030cb946","g":"bed0051986a10b75","name":"Velg tidsperiode","func":"//flow.set(\"Prisdata48Work\", flow.get(\"Prisdata48\"));\nlet pd72 = flow.get(\"Prisdata72\") || []\nlet lowprice = []\nlet i = 0;\nlet pdDate = Number(new Date(pd72[22].ts));\nlet today = Number(new Date());\n//today += 6 * 60 * 60 * 1000;\n//node.warn(pdDate - today);\nlet dt = new Date();\n//Ny periode kl 22:00: Flytt dato til over midnatt for å sette periodestart og slutt.\nif (dt.getHours() >= 22) dt = new Date(Number(dt) + 4*60*60*1000);\nlet dt2 = Number(new Date(dt.getFullYear() + \".\" + (dt.getMonth()+1) + \".\" + dt.getDate() + \" 00:00\"));\n//node.warn(dt2);\n\n\nlet dt3 = new Date();\n\n//node.warn(dt3.getHours());\nif (pd72.length == 72) { // Enkel sjekk at fullt datasett er tilgjengelig\n if (dt3.getHours() < 22){\n for (i = 22; i <= 45; i++){ // Plukk ut aktuell tidsperiode\n //node.warn(pd72[i]);\n lowprice.push(pd72[i]);\n }\n }\n else{\n for (i = 46; i < 70; i++){ // Plukk ut aktuell tidsperiode fra kl 22:00 og utover til i morgen\n lowprice.push(pd72[i]);\n //node.warn(pd72[i]);\n }\n }\n \n}\nmsg.payload = lowprice;\nreturn msg; \n","outputs":1,"timeout":0,"noerr":0,"initialize":"","finalize":"","libs":[],"x":800,"y":270,"wires":[["eda587539ada5352"]]},{"id":"eda587539ada5352","type":"sort","z":"b468e89a030cb946","g":"bed0051986a10b75","name":"","order":"ascending","as_num":true,"target":"payload","targetType":"msg","msgKey":"jonaspris","msgKeyType":"jsonata","seqKey":"payload","seqKeyType":"msg","x":640,"y":310,"wires":[["36db9c6b1167cf77"]]},{"id":"36db9c6b1167cf77","type":"change","z":"b468e89a030cb946","g":"bed0051986a10b75","name":"","rules":[{"t":"set","p":"lavpris","pt":"flow","to":"payload","tot":"msg"}],"action":"","property":"","from":"","to":"","reg":false,"x":800,"y":310,"wires":[["cb7159478bedaaf1"]]},{"id":"a14d52fac2cf7941","type":"group","z":"b468e89a030cb946","g":"f3eadd1725385808","name":"Nettleie inkl alle avgifter dag: nld, natt og helg: nlnh. Endres manuelt her ved behov.","style":{"fill":"#92d04f","label":true,"color":"#000000"},"nodes":["d915fc95bcdb617b","599d5c07932ddd54"],"x":514,"y":39,"w":526,"h":82},{"id":"d915fc95bcdb617b","type":"change","z":"b468e89a030cb946","g":"a14d52fac2cf7941","name":"Lagre nettleie","rules":[{"t":"set","p":"nld","pt":"flow","to":".7","tot":"num"},{"t":"set","p":"nlnh","pt":"flow","to":".6","tot":"num"}],"action":"","property":"","from":"","to":"","reg":false,"x":790,"y":80,"wires":[[]]},{"id":"599d5c07932ddd54","type":"inject","z":"b468e89a030cb946","g":"a14d52fac2cf7941","name":"","props":[{"p":"payload"},{"p":"topic","vt":"str"}],"repeat":"","crontab":"","once":false,"onceDelay":0.1,"topic":"","payload":"","payloadType":"date","x":620,"y":80,"wires":[["d915fc95bcdb617b"]]},{"id":"4ce0f27b155c6831","type":"group","z":"b468e89a030cb946","g":"f3eadd1725385808","name":"Opprett flow.Prisdata72","style":{"fill":"#c8e7a7","label":true,"color":"#000000"},"nodes":["d51b8abd1f8b0102","06b3fdadafe92af4","20507782eea7238f","d68c7c64b4396e88","68dedc7c5f6d81bd","ba37809882e5a246","845af2cac241faae","7a2d84c871bfca40","7ad93125a55d7c60"],"x":34,"y":39,"w":462,"h":312},{"id":"289686ae32e9ac0c","type":"subflow","name":"Konv til eget format m nettleie og sst","info":"","category":"","in":[{"x":60,"y":70,"wires":[{"id":"4ab1c86d5f9c7f0a"}]}],"out":[{"x":640,"y":70,"wires":[{"id":"4ab1c86d5f9c7f0a","port":0}]}],"env":[],"meta":{},"color":"#DDAA99"},{"id":"4ab1c86d5f9c7f0a","type":"function","z":"289686ae32e9ac0c","name":"Konverter til kompakt format med nettleie o.l.","func":"/* Plukker kun ut råpris (Kr/kWh uten avgifter) og starttidspunkt fra inndata og legger på \nnettleie og avgifter her. Resultatet blir:\n.ts Timestamp (millisekund siden 01.01.1970) hentet fra starttidspunkt for strømprisen\n.pris Råpris uten avgifter o.l.\n.pristot Strømpris inkl avgifter og nettleie\n.jonaspris Strømpris inkl avgifter og nettleie minus strømstøtte\n.nettleie\n\[email protected]\n*/\nlet ny = []\nlet msg2 = {}\nlet nld = flow.get(\"$parent.nld\") || 0.7\nlet nlnh = flow.get(\"$parent.nlnh\") || 0.6\nlet pristot = 0;\nlet nl = 0;\n\nfor (var i = 0; i < msg.payload.length; i++ ){\n // Legg til Jonaspris (strømpris + nettleie + forbruksavgift + Enovastøtte med verdier fra flow)\n let dato = new Date(msg.payload[i].time_start);\n let ukedag = (dato.getDay()+6)%7; // Endre ukedag fra søndag=0 til mandag = 0\n let time = dato.getHours();\n let raapris = msg.payload[i].NOK_per_kWh;\n let jonaspris = raapris;\n if (raapris > 0.73) jonaspris = 0.73 + (raapris - 0.73) * 0.1; // Beregn strømstøtte\n \n // Beregn nettleie\n if (ukedag >= 5 || time < 6 || time >= 22){\n pristot = raapris * 1.25 + nlnh;\n jonaspris = jonaspris * 1.25 + nlnh;\n nl = nlnh;\n }\n else {\n pristot = raapris * 1.25 + nld;\n jonaspris = jonaspris * 1.25 + nld;\n nl = nld;\n } \n let ts = Number(new Date(msg.payload[i].time_start));\n ny.push({ \"ts\": ts, \"pris\": msg.payload[i].NOK_per_kWh, \"pristot\": pristot, \"jonaspris\": jonaspris, \"nettleie\": nl });\n}\nmsg2.payload = ny;\nreturn msg2;","outputs":1,"timeout":0,"noerr":0,"initialize":"","finalize":"","libs":[],"x":300,"y":70,"wires":[[]]},{"id":"d51b8abd1f8b0102","type":"http request","z":"b468e89a030cb946","g":"4ce0f27b155c6831","name":"Prisdata fra hvakosterstrømmen.no","method":"GET","ret":"obj","paytoqs":"ignore","url":"","tls":"","persist":false,"proxy":"","insecureHTTPParser":false,"authType":"","senderr":false,"headers":[],"x":220,"y":190,"wires":[["d68c7c64b4396e88"]]},{"id":"06b3fdadafe92af4","type":"function","z":"b468e89a030cb946","g":"4ce0f27b155c6831","name":"set url i morgen","func":"var msg2 = {};\n\nvar d2 = new Date();\nd2.setDate(d2.getDate() + 1);\nvar nextYear = d2.getFullYear();\nvar nextMonth = (\"00\" + (d2.getMonth() + 1)).slice(-2);\nvar nextDate = (\"00\" + d2.getDate()).slice(-2);\nvar url2 = \"https://www.hvakosterstrommen.no/api/v1/prices/\" + nextYear + \"/\" + nextMonth + \"-\" + nextDate + \"_NO2.json\";\n//var url2 = \"https://www.hvakosterstrommen.no/api/v1/prices/\" + nextYear + \"/\" + nextMonth + \"-\" + \"07\" + \"_NO2.json\";\n//node.warn(nextYear + \" \" + nextMonth + \" \" + nextDate);\nmsg2.url = url2;\n//console.log(url);\n//console.log(url2);\n\nreturn msg2;","outputs":1,"timeout":"","noerr":0,"initialize":"","finalize":"","libs":[],"x":160,"y":150,"wires":[["d51b8abd1f8b0102","7ad93125a55d7c60"]]},{"id":"20507782eea7238f","type":"function","z":"b468e89a030cb946","g":"4ce0f27b155c6831","name":"Fyll inn pris på riktig plass i Prisdata72","func":"let pd72 = flow.get(\"Prisdata72\") || []\nlet dt = new Date();\n// Offset to prev midnight\nlet dt2 = Number(new Date(dt.getFullYear() + \".\" + (dt.getMonth()+1) + \".\" + dt.getDate() + \" 00:00\"));\n\n// Opprett flow.Prisdata72 om den ikke eksisterer\nif (pd72.length < 71){\n for (let i = 0;i < 72;i++) pd72.push([\"-\"]);\n flow.set(\"Prisdata72\", pd72);}\n\n// Sjekk at data er leselige\nif (msg.payload[0].ts != null){\n let msgStartTs = msg.payload[0].ts - dt2;\n // Fyll inn prisdata i riktig tredjedel av Prisdata72\n if (msgStartTs < 0){ // I går ------------------------------------------------\n node.warn(\"<0 Prisdata for i går mottatt\");\n for (let i = 0;i <= 23;i++){\n pd72[i] = msg.payload[i];}}\n if (msgStartTs == 0){ // I dag ------------------------------------------------\n node.warn(\"0 Prisdata for i dag mottatt\");\n for (let i = 0;i <= 23;i++){\n pd72[i+24] = msg.payload[i];}}\n if (msgStartTs > 0){ // I morgen ------------------------------------------------\n node.warn(\">0 Prisdata for i morgen mottatt\");\n // Hvis data 48-71 er for i dag: Skift array 24 plasser tilbake\n if ((pd72[48].ts - dt2) == 0){\n for (let i = 0;i <= 47; i++){\n pd72[i] = pd72[i+24];}\n }\n // ...og så legg inn morgendagens data\n for (let i = 0;i <= 23;i++){\n pd72[i+48] = msg.payload[i];}}\n}else{\n node.warn(\"Strømdata ikke tilgjengelige...\")}\n\n// Marker at prisdata for i morgen er ankommet.\nif ((pd72[48].ts - dt2) == 86400000){\n flow.set(\"pdMorgenOk\", true);}\nelse{\n flow.set(\"pdMorgenOk\", false);}\n\nreturn msg;","outputs":1,"timeout":0,"noerr":0,"initialize":"","finalize":"","libs":[],"x":230,"y":270,"wires":[["0a56154a01aa97c9","68dedc7c5f6d81bd"]]},{"id":"d68c7c64b4396e88","type":"subflow:289686ae32e9ac0c","z":"b468e89a030cb946","g":"4ce0f27b155c6831","name":"","x":230,"y":230,"wires":[["20507782eea7238f"]]},{"id":"68dedc7c5f6d81bd","type":"debug","z":"b468e89a030cb946","g":"4ce0f27b155c6831","name":"debug 187","active":false,"tosidebar":true,"console":false,"tostatus":false,"complete":"false","statusVal":"","statusType":"auto","x":350,"y":310,"wires":[]},{"id":"ba37809882e5a246","type":"inject","z":"b468e89a030cb946","g":"4ce0f27b155c6831","name":"13:02","props":[{"p":"payload"},{"p":"topic","vt":"str"}],"repeat":"","crontab":"02 13 * * *","once":false,"onceDelay":0.1,"topic":"","payload":"","payloadType":"date","x":140,"y":110,"wires":[["06b3fdadafe92af4"]]},{"id":"845af2cac241faae","type":"inject","z":"b468e89a030cb946","g":"4ce0f27b155c6831","name":"hver 5 min","props":[{"p":"payload"},{"p":"topic","vt":"str"}],"repeat":"","crontab":"*/5 13-21 * * *","once":false,"onceDelay":0.1,"topic":"xx","payload":"","payloadType":"date","x":150,"y":80,"wires":[["7a2d84c871bfca40"]]},{"id":"7a2d84c871bfca40","type":"switch","z":"b468e89a030cb946","g":"4ce0f27b155c6831","name":"Data for i morgen mottatt?","property":"pdMorgenOk","propertyType":"flow","rules":[{"t":"false"}],"checkall":"true","repair":false,"outputs":1,"x":360,"y":80,"wires":[["06b3fdadafe92af4"]]},{"id":"7ad93125a55d7c60","type":"debug","z":"b468e89a030cb946","g":"4ce0f27b155c6831","name":"debug 192","active":false,"tosidebar":true,"console":false,"tostatus":false,"complete":"url","targetType":"msg","statusVal":"","statusType":"auto","x":350,"y":150,"wires":[]},{"id":"eecf1a11e64a8746","type":"group","z":"b468e89a030cb946","g":"f3eadd1725385808","name":"Prisdata fra NordPool","style":{"fill":"#c8e7a7","label":true,"color":"#000000"},"nodes":["6ce4aa06b498cbbe","62687955c7aa4efe","0b9a6c13ac4210bc","35e0d54c5ac618c8"],"x":34,"y":359,"w":592,"h":132},{"id":"6ce4aa06b498cbbe","type":"nordpool-api-plus","z":"b468e89a030cb946","g":"eecf1a11e64a8746","name":"I morgen","area":"NO2","currency":"NOK","action":"dayAhead","x":140,"y":400,"wires":[["62687955c7aa4efe"]]},{"id":"62687955c7aa4efe","type":"function","z":"b468e89a030cb946","g":"eecf1a11e64a8746","name":"if exist NOK/MWh --> NOK/kWh","func":"let today = new Date()\nlet tomorrow = new Date(today)\ntomorrow.setDate(tomorrow.getDate() + 1)\nlet ddate = new Date(msg.payload[6].timestamp)\n\n// Sjekk at data for i morgen er tilstede\nif (Number(ddate.getDate()) == Number(tomorrow.getDate())){\n for (var i = 0; i < msg.payload.length; i++ ){\n msg.payload[i].NOK_per_kWh = msg.payload[i].price/1000;\n msg.payload[i].time_start = Number(new Date(msg.payload[i].timestamp));\n //node.warn(i);\n }\n return msg;\n}\n","outputs":1,"timeout":0,"noerr":0,"initialize":"","finalize":"","libs":[],"x":430,"y":400,"wires":[["0b9a6c13ac4210bc"]]},{"id":"0b9a6c13ac4210bc","type":"subflow:289686ae32e9ac0c","z":"b468e89a030cb946","g":"eecf1a11e64a8746","x":450,"y":440,"wires":[["20507782eea7238f"]]},{"id":"35e0d54c5ac618c8","type":"inject","z":"b468e89a030cb946","g":"eecf1a11e64a8746","name":"","props":[{"p":"payload"},{"p":"topic","vt":"str"}],"repeat":"","crontab":"","once":false,"onceDelay":0.1,"topic":"","payload":"","payloadType":"date","x":140,"y":450,"wires":[["6ce4aa06b498cbbe"]]},{"id":"e4c19e487e8287f7","type":"group","z":"b468e89a030cb946","name":"Betjening: Vis kun resttimer i listbokser.","style":{"fill":"#e3f3d3","label":true,"color":"#000000"},"nodes":["b51d06a21038e464","5ab88c22ad7b601e","a9ad0882e1fb8f2b","1f96c7a359c6fede"],"x":14,"y":1189,"w":572,"h":122},{"id":"b51d06a21038e464","type":"ui_switch","z":"b468e89a030cb946","g":"e4c19e487e8287f7","name":"","label":"Vis kun resttimer","tooltip":"","group":"e9e1f6f856a0ef75","order":15,"width":"3","height":"1","passthru":true,"decouple":"false","topic":"topic","topicType":"msg","style":"","onvalue":"true","onvalueType":"bool","onicon":"check_box","oncolor":"lime","offvalue":"false","offvalueType":"bool","officon":"check_box_outline_blank","offcolor":"grey","animate":true,"className":"","x":320,"y":1270,"wires":[["5ab88c22ad7b601e"]]},{"id":"5ab88c22ad7b601e","type":"change","z":"b468e89a030cb946","g":"e4c19e487e8287f7","name":"flow.liste2","rules":[{"t":"set","p":"liste2","pt":"flow","to":"payload","tot":"msg"},{"t":"delete","p":"socketid","pt":"msg"}],"action":"","property":"","from":"","to":"","reg":false,"x":500,"y":1270,"wires":[["b6089f059556a469","45a6be97437e5578"]]},{"id":"a9ad0882e1fb8f2b","type":"change","z":"b468e89a030cb946","g":"e4c19e487e8287f7","name":"flow.liste2","rules":[{"t":"set","p":"payload","pt":"msg","to":"liste2","tot":"flow"}],"action":"","property":"","from":"","to":"","reg":false,"x":110,"y":1270,"wires":[["b51d06a21038e464"]]},{"id":"1f96c7a359c6fede","type":"inject","z":"b468e89a030cb946","g":"e4c19e487e8287f7","name":"","props":[{"p":"payload"},{"p":"topic","vt":"str"}],"repeat":"300","crontab":"","once":true,"onceDelay":"5","topic":"","payload":"","payloadType":"date","x":130,"y":1230,"wires":[["a9ad0882e1fb8f2b"]]}] Tror det skal klare seg å installere node-red-dashboard, node-red-contrib-nordpool-api-plus, og node-red-contrib-cron-plus i paletten utover standard.2 poeng
- 
	Fikk installert Proxmox på en Lenovo L480 jeg hadde liggende Ganske enkelt å installere HA med dette skriptet: https://community-scripts.github.io/ProxmoxVE/scripts?id=haos-vm Det er og et skript man kjører rett etter installasjon av Proxmox for å skru av subscription nag osv: https://community-scripts.github.io/ProxmoxVE/scripts?id=post-pve-install2 poeng
- 
	Jeg har hatt min Homey 2019 i 3 år nå, og jeg har kjørt den (alt direktekoblet om jeg ikke skriver noe annet) med Philips Hue (via hub), Fibaro (først via hub, senere direkte), HeatIT, ELKO, Sonos, Logitech Harmony, Denon receiver, Samsung TVer, Bosch & Siemens Home Connect (tørketrommel og stekeovn), Tibber, iSmartGate, Aqara, Connecte, Yale Home, Netatmo, Mill, Ring og til slutt Audi (og tidligere en eGolf). Jeg har aldri opplevd ustabilitet på selve Homey, men har av og til opplevd noe ustabilitet på enkelte automasjoner på lysene som har løst seg ved å restarte Hue hubbene (jeg har 2 stk pga antall automasjoner). I tillegg har jeg hatt litt trøbbel med Mill, men det virker som om det er blitt bedre det siste året. Av regelmessig "housekeeping" har jeg valgt å kjøre automatisk restart hver lørdag morgen kl 05:00 på Homey, noe som jo forebygger heng og annet strul ved f.eks. minnelekkasjer og slikt. Min erfaring er jo da ikke ensbetydende med at @JoeHugin sin erfaring er feil, men det er greit å vite at det er forskjellige erfaringer der ute 😉 Jeg har ikke oversikt over hvor mange enheter jeg har koblet til min Homey, men det er trolig > 200.2 poeng
- 
	Daikin sine kontrollere har åpen lokalt api, selv om noen av kontrollerne dems nå har cloud only. For disse har du også https://github.com/revk/ESP32-Faikin?tab=readme-ov-file2 poeng
- 
	Jeg tenkte motsatt: Behold det du har og heller gjør en liten programmeringsjobb.2 poeng
- 
	For de som er interessert i å dykke ned hvordan en kan selv bygge et Matter device med diverse sensorer: olavt/matter-sensor-thread2 poeng
- 
	Jeg har satt opp min sensor med følgende config i configuration.yaml - platform: nordpool VAT: true currency: "NOK" low_price_cutoff: 0.95 region: "NO1" precision: 6 price_type: kWh price_in_cents: true friendly_name: "Nordpool med Elvia" additional_costs: >- {% set s = { "day": 0.5250, "night": 0.4500, "hourly_fixed_cost": 0.0295 } %} {# Strømstøtte på 90% på priser over 91,25 øre (ink. mva) trekkes ifra #} {% set pb = max((current_price - 91.25) * 0.9, 0.0) %} {# Er det arbeidsdag? #} {% if is_state('binary_sensor.arbeidsdag_sensor', 'on') %} {% if now().hour >= 6 and now().hour < 22 %} {# dagtid mellom 6 og 22 #} {{ (s.day + s.hourly_fixed_cost - pb) | float }} {% else %} {# ellers er det natt #} {{ (s.night + s.hourly_fixed_cost - pb) | float }} {% endif %} {% else %} {# ellers er det helg eller fridag (helligdag) #} {{ (s.night + s.hourly_fixed_cost - pb) | float }} {% endif %} Dette er for Elvia med Tibber. Sjekk dine lokale avtaler. Tidligere hadde Elvia forskjellig priser på vinter og sommer, det er tatt bort. Så da er det kun helligdager og helg, pluss dag/natt. For å ha kontroll på om det er arbeidsdag eller ikke bruker jeg integrasjonen workday. Denne lager sensoren binary_sensor.arbeidsdag_sensor som er på når det er arbeidsdag. Det eneste som ikke er 100% med denne løsningen er at morgendagens priser kan bli feil dersom i dag er en arbeidsdag og i morgen er helligdag. Dette skal jeg se om jeg finner en løsning på. Workday har også mulighet til å lage sensor for om i morgen er en arbeidsdag. Om noen har en god løsning på "i morgen" bare si ifra!2 poeng
		Vinnerlisten er satt til Oslo/GMT+01:00
	
	
 
	 
	 
	 
	 
	 
                     
	 
	 
                     
	 
                     
                     
                     
                     
                     
                     
                    .thumb.jpg.565c9fb963a6e56df1caf3f0fe9f2296.jpg) 
                    .thumb.jpg.2c9fc9bd232f20ec7fcdd76335a23eaa.jpg) 
                     
                     
                     
                     
                     
	 
	 
                     
                     
                     
                     
                     
                     
	 
                     
                     
                     
	 
	 
                     
                     
                     
                    